HomeWorkspaceExposure
Sign in
  • Exposure Top

Viewing exposure 684

  • NM_O2_Delivery.cellml - false
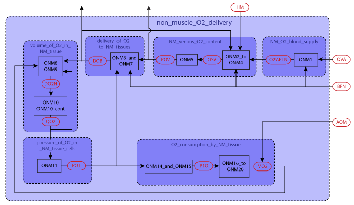
  • NM_O2_Delivery.png - false
  • NM_O2_Delivery_parent.cellml - true
  • environment.cellml - false
  • full_model.png - false
  • guyton_non_muscle_oxygen_delivery_2008.cellml - true
  • guyton_non_muscle_oxygen_delivery_2008.session.xml - false
  • guyton_non_muscle_oxygen_delivery_2008.xul - false
  • parameters.cellml - false
  • units.cellml - false

Source

Derived from workspace Guyton, Non, Muscle, Oxygen, Delivery, 2008 at changeset b4287c75431e.

Navigation

  • NM_O2_Delivery_parent.cellml
  • guyton_non_muscle_oxygen_delivery_2008.cellml
Copyright 2024 IUPS Physiome Project